Beginner's Guide to Trados Studio Freelance
This guide is an adaptation for the web of my document Getting Started with SDL Trados Studio Freelance 2011 using screenshots from SDL Trados Studio Freelance 2011 and Danish versions of Microsoft Windows 7 and 8. Hence you have to use common sense where the screenshots differ from what you're looking at. Don't be confused because some options are not present in your version, do your best and move on. The instructions are by no means exhaustive but they will get you started, mastery will be something you achieve on your own over time.
A Word about Your Computer
Of course running SDL Trados Studio Freelance requires you to have a reasonably fast computer running a recent version of Windows but nothing excessive. I use a small inexpensive Asus S200E notebook with an Intel Celeron 1.1 GHz processor, 4 GB memory and a 500 GB hard disk. I suspect that this laptop will be inadequate for future versions so get a more powerful laptop or at least one with more RAM or one that can be upgraded if you’re going to buy a new computer. I have connected it to a 22” flat screen TV (LG Flatron M227WD) so I don’t have to use the notebook’s 10” screen and I am using a wireless Logitech k360 keyboard and a wireless M325 mouse, also from Logitech. I use Microsoft Office 2007 and it all works very well. Even though it is a modest computer I am the slow one in this setup and I have never managed to out-type the computer.
All that being said so far this machine has been able to comfortably run Windows 7 pro, Windows 8.1 pro with media center, and the following versions of SDL Trados: Studio Freelance Plus versions 2007, 2011, 2014 and 2015 (2015 also tested on Windows 10 pro) without a problem or significant delays when you are actually working.
Starting SDL Trados Studio Freelance for the First Time
When you start SDL Trados Studio Freelance for the first time after installation you will need to configure the languages you’re going to work in. The first screen doesn’t give us many options so click on the Next > button.

In the Language Selection screen you pick the appropriate languages for you by using the drop down menu and clicking on the Add button.
Below you can see the languages I have selected. I don’t work in that many languages but I have selected a few extra ones that might come in handy at a later time. When you’re done click the Finish button.

Setting up SDL Trados Studio Freelance for Work
SDL Trados Studio Freelance can help you with important tasks like keeping track of/or highlighting errors you might make while you work, if you apply these settings before you begin working. Click on the Tools menu and select Options...

You will see the Options dialog box. Click on Editor and select the settings so the right window pane looks like below.
Click on Editor > Spelling in the left pane of the dialog box.
Select the settings so the right window pane looks like below.
Click on Editor > Translation Results Window in the left pane of the dialog box.
Select the settings so the right window pane looks like below.
Click on Editor > Concordance Search Window in the left pane of the dialog box.
Select the settings so the right window pane looks like below.
Click on Editor > Automation in the left pane of the dialog box.
Select the settings so the right window pane looks like below.
Click on Editor > Auto-propagation in the left pane of the dialog box.
Select the settings so the right window pane looks like below.
Click on Editor > Track Changes in the left pane of the dialog box.
Select the settings so the right window pane looks like below.
Click on Editor > Languages in the left pane of the dialog box.
Select the settings so they match your language needs.
Click on File Types > SDL XLIFF > General in the left pane of the dialog box.
Select the settings so the right window pane looks like below.
Click on File Types > TRADOStag > Compatibility in the left pane of the dialog box.
Select the settings so the right window pane looks like below.
Click on File Types > TRADOStag > Tag check in the left pane of the dialog box.
Select the settings so the right window pane looks like below.
Click on Verification > QA Checker 3.0 > Segments Verification in the left pane of the dialog box.
Select the settings so the right window pane looks like below.
Click on Verification > QA Checker 3.0 > Segments to Exclude in the left pane of the dialog box.
Select the settings so the right window pane looks like below.
Click on Verification > QA Checker 3.0 > Inconsistencies in the left pane of the dialog box.
Select the settings so the right window pane looks like below.
Click on Verification > QA Checker 3.0 > Punctuation in the left pane of the dialog box.
Select the settings so the right window pane looks like below. If you’re translating into or from French or Spanish, then please remember to select the settings for the applicable language.

Click on Verification > QA Checker 3.0 > Numbers in the left pane of the dialog box.
Select the settings so the right window pane looks like below.
Click on Automatic Updates in the left pane of the dialog box.
Select the settings so the right window pane looks like below.
Setting up a Project
It is a good habit to create a new project for every assignment, even if it only consists of a single file. If you do it will result in a tidy workflow where it is easy to keep track of the various assignments, which is an advantage when you at a later stage need to account for the work involved in the project.
I’ll go through an example, and you can modify it to your heart’s content to make it suit your own needs.
Ready?
- Start SDL Trados Studio Freelance and select the Project view
(click the Project button in the lower left corner). - Select File > New > Projects… in the menu, or press CTRL+N

In the Project Type dialog box you select the option Create a project based on a project template and click on the Next > button.
Now you enter the name of the project. I typed Lingualizer as the name of the project, but you could type the project number on the P.O., if you’re about to work on an assignment sent to you by a client. You don’t need to fill out the rest of the fields but if you fill out them out along the lines of what you see below, the extra information will serve as a reminder for later. When you’re done, click on the Next > button.

In the next window you select the Source Language (here US English) and the Target Language (in this case Danish). You of course select the language combination you need and click on the Next > button.

Now that SDL Trados Studio Freelance knows what language we’re going to translate from and which language we’re going to translate into, it is time to add the file(s) for the project. Click the Add Files… button.

The Add Files dialog box will show and you navigate to the file(s) you want to translate and click on the Open button.
My Windows is in Danish so the Open button has been localised to Åbn but this button might appear in your own language on your computer, if you’re using a localised version of Windows.

Now the file(s) you want to translate has been added to the project, so you can click on the Next > button.
Are you with me? If not go back and try again, it is important to get the steps right.
Okay, at this stage SDL Trados Studio Freelance knows the project name, the source and the target languages, and the file(s) we want to translate, so now it is time to deal with the Translation Memory (TM) and the related properties.
As you can see in the screenshot below, I already have a TM from a previous project that SDL Trados Studio Freelance has found. This is very handy, even though it is a TM related to another subject matter (medical), so I choose to include it for this project as well, but not only that I will add more TMs from other subject matters. You too can do that, as long as you keep an eye on the context relevance of the suggestions from the added off-topic TMs, when you begin translating. Alternatively, you can assign a penalty to the off-topic suggestions, but I usually don’t do that because I double check everything when I work. However, for beginners it might be useful to add a penalty, because it forces SDL Trados Studio Freelance to stop at every off-topic suggestion and wait for your approval. Another reason for adding a penalty is if you don’t know the source of the TM. Many agencies suffering from “best-price syndrome” hand out TMs of appalling quality, and they can seriously pollute your own TM with word-by-word Google-esque translations or non-standard phrases, which stems from hiring amateurs, both for project management and as translators, as well as not being able to asses and maintain the content of their TMs. The ability to assign a penalty to a suggestion is definitely a very useful function to consider.
Anyway, to add extra TMs click on the + Add button.

Select File-based Translation Memory to add a TM you have on your machine or on a network drive and click on the Next > button.

In the dialog box that opens you navigate to your other TMs, if you have any, and highlight them and proceed to click the Open button.

Now the off topic TMs have been added to the project.
But of course we want to create a TM specifically for this project.
Creating a Translation Memory (TM)
Click on the + Create button and select New File-based Translation Memory… in the menu.

In the New Translation Memory dialog box and you can begin to enter the relevant information for your project and your languages. When you’re done, click on the Next > button.

You can click on the Next > button on this screen to proceed.
You can click on the Finish > button on this screen to proceed.
The TM is created, click on the Close button
Now we can see our new Lingualizer TM added to the bottom of the list of TMs for this project, but we can also see that the Medical TM is the one being updated with the translations that we’ll make for this project. That is not right, because we want our new translations to populate the new TM.

We change it so our new Lingualizer TM is the one being updated and click on the Next > button.

We haven’t got a termbase for this project yet, so we’ll add the medical one for the time being and click on the Next > button.
We’ll just click the Next > button in this screen to proceed.
On this screen we’ll just use the standard settings and click on the Next > button to proceed.
SDL Trados Studio Freelance now shows us a summary of all the settings we have made for the new project. Note the project does NOT reside in the folder where I found the source file. Click on the Finish button to proceed.

SDL Trados Studio Freelance will now run through the various processes necessary to set up the project, and if all goes well it should finish with a screen looking similar to the one below. Click on the Close button to proceed.
Getting Ready to Translate
SDL Trados Studio Freelance will now return to the Project view and we can see that the Lingualizer project was created. Double-click on the Lingualizer project to see the content.
You can see that the project consist of one file and that the file is 0 % translated. Right-click on the file and select Open For Translation.
The first thing I notice when the file is opened for translation is that SDL Trados Studio Freelance found a 100 % match, for one of the segments, in one of the TMs and it is in fact a real context relevant match. The next thing I notice is that I don’t have a termbase (a glossary) to guide me, in relation to the terminology. Maybe the client didn’t create a glossary, but it is essential for the sake of translation consistency so I’ll create a termbase in SDL MultiTerm.

Creating a Termbase
Go to the Windows desktop and click on the SDL MultiTerm Desktop icon to create a termbase.
![]()
When the main window opens click on Create Termbase… in the Termbase menu.
Type the name you want to give the termbase you want to create. I chose Lingualizer as you can see. Note the path to where the termbase is saved, so you can find it later. Click on the Save (Gem) button.

So far so good. Now we can freewheel for the next couple of screens. Click on the Next > button to proceed.
Click on the Next > button to proceed.
Give the new termbase a friendly name, a description, and perhaps add a copyright notice and then click the Next > button to proceed.
Select the needed languages from the Languages drop-down menu and click the button add to add your selection the list Selected index fields in right side of the dialog box. When done, click the Next > button to proceed.
Click on the Next > button to proceed.
Click on the Next > button to proceed.
Click on the Finish button.
If you’ve done everything as I described, you should now have an empty termbase. You can see the two languages right under the toolbar. In this case it is Danish > English, and you can click on the arrow in order to reverse the two languages so they become English > Danish.

An empty termbase is not very useful, let’s add a couple of terms so we have some terms to work with. Select Add New in the Edit menu. You can also press F3 as a shortcut, when you get more familiar with the procedure of adding terms. It saves time when you have to add a lot of terms to the termbase manually.

Double-click on the empty fields and type the term you want included in the termbase. Since we did not add any fields for more advanced linguistic information, we only have to enter the term itself in both the source language and in the target language. After you’ve entered both the source and the target term you right click and select Save in the popup menu, or you can press F12 as a shortcut to save the entry. As you can see there is not much translation involved in relation to the term Cotman University, but it will show as a term match reminding the translator not to translate the name.

Here you can see that the term we just entered has been added to the termbase, but I’ll add another one just for show and this time I add one which has a translation. I’ll add the term dialog box with its Danish translation dialogboks. I follow the same procedure as before, and when I press F12 the term is added to the left Terms window pane. If you look carefully you see SDL MultiTerm showing that it is the third entry, but you only see two terms. That because I added one term and deleted it again in order to make the screenshot. So SDL MultiTerm is not wrong, dialog box is the third entry in my case, but the number is just a guideline.

Now that I’m done entering terms I’ll quit SDL MultiTerm by selecting Exit in the Termbase menu.

I’ll now add the new Lingualizer termbase to the project back in the Editor View in SDL Trados Studio Freelance, by clicking the Project Termbase Settings button in the Term Recognition pane.

After you’ve clicked the button you see the Project Settings window and here you click on the Add… button.

In the Select Termbases window you click the Browse… button and select the termbase you just created with SDL MultiTerm, in this case I select the Lingualizer termbase.

Having selected the Lingualizer termbase I am returned to the screen Select Termbases where the Lingualizer termbase is now visible as an option. Make sure it has a tick mark to the left, to show it will be added to the project and click on the OK button.

After you’ve clicked on the OK button the screen Select Termbases closes and you return to the Project Settings screen. As you can see the new Lingualizer termbase is of lower priority to the default Medical termbase already in the project. This is not the way I want it, I want the Lingualizer termbase to be the default termbase for this project even though it only contains a few terms at this stage. The reason for wanting the Lingualizer termbase as default for this project is that terms, that I might add to the termbase, during the translation of the files will then be added to the Lingualizer termbase instead of the Medical termbase. In order to make a termbase the default termbase for a project you should select it and click the Move Up button.

Because it is an important change, SDL Trados Studio Freelance will inform you about the change of default termbase.
Click the OK button to proceed.

The lingualizer termbase is now the default termbase for the project. Click the OK button to proceed.
When we return to the Editor view, we see that the Lingualizer termbase come to good use, it instantly finds the term Cotman University. I can the either type it myself in the target segment or copy the term to the target segment and move on to the next segment by using the keyboard combination CTRL+Enter.

In the 2nd segment, I copy the source segment to the target segment, using the keyboard combination CTRL + INSERT and move on the 4th segment by using the keyboard combination CTRL+Enter. The 3rd segment is skipped because it is a 100% match but of course I verify that the translation is correct. In the 4th segment SDL Trados Studio Freelance has found an 85% match in the medical TM and copied it to the target segment.

I’m not entirely happy with the translation, which is more verbose than the standard translation for titles of this type, so I edit it to my liking, and proceed working my way through the segments.

As I progress though the segments I might change my mind about the translation in previous segments or correct errors that SDL Trados Studio Freelance flags for me. SDL Trados Studio Freelance flags an error in segment 8, where I have made a misspelling, when I right click on it I am shown a list of suggestions to correct my error just like in any word-processor.

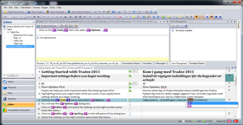
In segment 9 you can see the purple tags around the word Tools, in this case it is because the word Tools is using bold typeface. SDL Trados Studio Freelance use tags to keep track of the various typographies and it will “complain” if you ignore them, it is important to add the tags so the target text is true to the source text.
Here’s how to do it:
Highlight the word Tools in the target text and press CTRL+ALT+Down Arrow and you’ll see a dropdown list with the tags available. Hit Enter and the tags will be applied to the word in the source text segment.

Repeat the process for the word Options… but notice that SDL Trados Studio Freelance automatically attempts to guess what the next tag is, 90% of the time Trados is right but it always pays to check in the source text to see which tag is selected (highlighted). If the correct tag is not selected in the source text, all you have to is move up or down in the drop-down menu showing the various tags and select the correct one and hit the Enter key. You can also apply the tags one by one without highlighting the whole word first. Notice that SDL Trados Studio Freelance warns me because I have added parenthesis’ that are not present in the source text.

You can always return to a segment, if you want to change the translation or correct something. SDL Trados Studio Freelance will of course find the match in the TM.
The TM is updated when I press CTRL+Enter to proceed.
Remember I told you that SDL Trados Studio Freelance warns me about things that are suspicious in the target text? Apart from adding small icons in the margin, which you can hover over in order to see the information, you can also click on the Messages (x) tab and take a look at the various issues SDL Trados Studio Freelance want you to be aware of.

Concordance Search
To perform a Concordance search all you need to do is to highlight the term you’re looking for in the source segment and press F3. In the picture below you can see that I have highlighted the word settings in segment 11. When I press F3 key the pane where I usually see the TM hits will change to show the segments in the TM where the word settings are found, if any. If you find yourself looking for the same term several times, you should consider adding it to the termbase. Then it will appear as a recognised term automatically every time the word appears in the source segment.

Project Details
When in the Project view the Project Details tab contain information about your project. This is very handy when you’re new to SDL Trados Studio Freelance and can find where the various files are located.

Word count, Statistics & Analysis
For reasons such as deadlines and payments it is important to keep track of your work and SDL Trados Studio Freelance makes it easy for you. On the Confirmation Statistics tab you can track your progress and see what you have done and how much is left to do.

If you click the tab beside the Confirmation Statistics tab, the Analysis tab, you can see SDL Trados Studio Freelance’s analysis of the files in the project, which is very important information in order to assess the project and the work involved and the fee you will charge.

I've created a simple web app called the Lingualizer Project Calculator, which you can run on your computer, phone or tablet in order to quickly calculate* the monetary value of any project you've analysed in Trados. The web app will work even if you have no connection to the Internet. I suggest you save it in your browser so you'll have easy access to it later.

*The app does not work in the browsers Microsoft Internet Explorer or Microsoft Edge (which obviously are non-standard browsers), however it works flawlessly in the following browsers Chrome, Chromium, FireFox, Opera and Safari.
Generating Translated Files in the Project
Because the translations are kept in the project you need to generate the target file when you’re done translating, proofing and editing.
Here’s how to do it:
In the File menu select Generate Target Files from the Batch Tasks submenu as shown in the screenshot below.

Click the Next > button to proceed.
Click the Finish button to proceed.
Click the Close button to proceed.
Locating the Translated Files
In the screenshot below you can see the path to where SDL Trados Studio Freelance exported the files on my Windows 7 PC (in Danish).
I’ll translate into English: Folders > Documents > Studio Freelance > Projects > Lingualizer > da-DK

If you Generate Target Translations as I did in the chapter Generating Translated Files in the Project then the resulting files will be placed in the Projects folder, as you saw in the previous screenshot. However, if you use the Export Files function the files will be placed in the Export Files folder as you see below.
Anyway, the exported translated files, in this case TTX files, are located in: Folders > Documents > Export Files > da-DK. The last folder will of course vary in relation to the languages you work in and if you select customised folders.

Working with Packages
Some clients prefer to send you project packages, which is a smart way to send source files, TMs and termbases to the translator. Everything you need is in the package and usually you need only to make small adjustments to the project settings before you begin your work.
Here is how to get the most out of working with packages:
Click on the Open Package button

This will open the Open Package dialog box where you can navigate to the folder where you keep the package. When you have located the package, you select it and click the Open (Åbn) button.

SDL Trados Studio Freelance will then show you this Question dialog box and you click on the No (Nej) button.

SDL Trados Studio Freelance will now prepare the package for import.
And then show you this dialog box where you can view the contents of the package.

When you’re finished checking the content you click the Finish button.
You will now see the Choose a folder (Angiv en mappe) dialog box. SDL Trados Studio Freelance will now suggest the full project name assigned by the client, but for tracking purposes it will serve you better to use the project number or the P.O. number as I did below. The project path should not be a surprise at this stage in your Trados career.

When you click the OK button SDL Trados Studio Freelance will begin to import the package.

If all goes well you should see a dialog box like the one above and all you have to do is to click the Close button.
Look at that, we’ve imported the package into SDL Trados Studio Freelance and it is showing at the first line.

All you need to do now is to make sure the project settings are to your liking. I recommend that you at least change the project name to reflect the client’s project number or P.O. number for tracking purposes, but items like deadlines and client name can also be added or modified. As you can see in the column some clients send me WorldServer packages others Studio packages, but they work the same way.
Using Your Own TM and Termbase with Client Packages
As I mentioned earlier everything you need is in the package, except the TM and termbase you have created over perhaps many years and what is worse, everything is kept in the client’s TM and termbase.
In order to stay up to date and keep building your TM and termbase you need to add them to the project in the package, and remove them before you create a return package.
As you can see in the picture below the TMs used are WorldServer and my own Medical TW TM.

I had already added my own TM to the project before I took this screenshot, but if you click on the Project Settings button and take a look at the screenshot below you can see my settings. If you need help to add your TM take a look in the chapter Setting up a Project.

Notice how my TM is fully enabled for work, but suggestions from it carry a penalty so suggestions from the client’s TM will take precedence over mine and hopefully be in alignment with the client’s terminology and translation style guide.
Now all the translations I make or update will be added to my TM as well as the client’s TM.
The next step is to add my termbase to the project by clicking the Project Termbase Settings button in the Term Recognition pane.

In the Project Settings window I add my termbase (see how to do this in the chapter Creating a Termbase) and move it to top position, making it the default termbase, which means that all terms I add during the project will be saved in my termbase.

It is not a problem that my termbase is the default one, because I can distinguish between the terms in the two termbases as you can see, if you look carefully at the screenshot below. The grey text denotes the name of the termbase in which the term was found.

When you’re done translating don’t forget to remove your TM and your termbase before you create the return package for your client.
Creating the Return Package
Some clients that send you packages prefer to receive a return package from you when you’re done translating, others don’t. The clients who don’t want a return package can be dealt with as described in the chapter Generating Translated Files in the Project, but here we’ll deal those who want a return package. As I have mentioned a few times now the first thing you do is to remove your private TM and termbases, if you have added them before working on the project. When that is done you right click on the translated file and select Create Return Package… in the menu.

You should now see the Select Files dialog box and you click on the Next > button to proceed
Notice where SDL Trados Studio Freelance will place the created return package and click on the Finish button.

SDL Trados Studio Freelance will create the return package and hopefully you’ll see a dialog box similar to this one reporting 0 errors and 0 warnings. You can then click the Open Target Folder… button to check if the return package was created and if it is where it should be.

And as you can see the return package is exactly where it is supposed to be.
Now you can click on the Close button in the previous dialog box.

Marking a Project Complete
Updating your project status is part of keeping your working environment tidy and apart from keeping things neat it gives you a moral boost, especially if you’re ahead of schedule. To mark a finished project complete all you need to do is right-click on the project in the Project view and click on Mark as Complete… in the menu.

You will then be asked if you really want to mark the project complete, and if you do click on the button that confirms your decision. In this case the button Yes (Ja).

© 2011-2016 Peter Kjeldsen, www.lingualizer.net